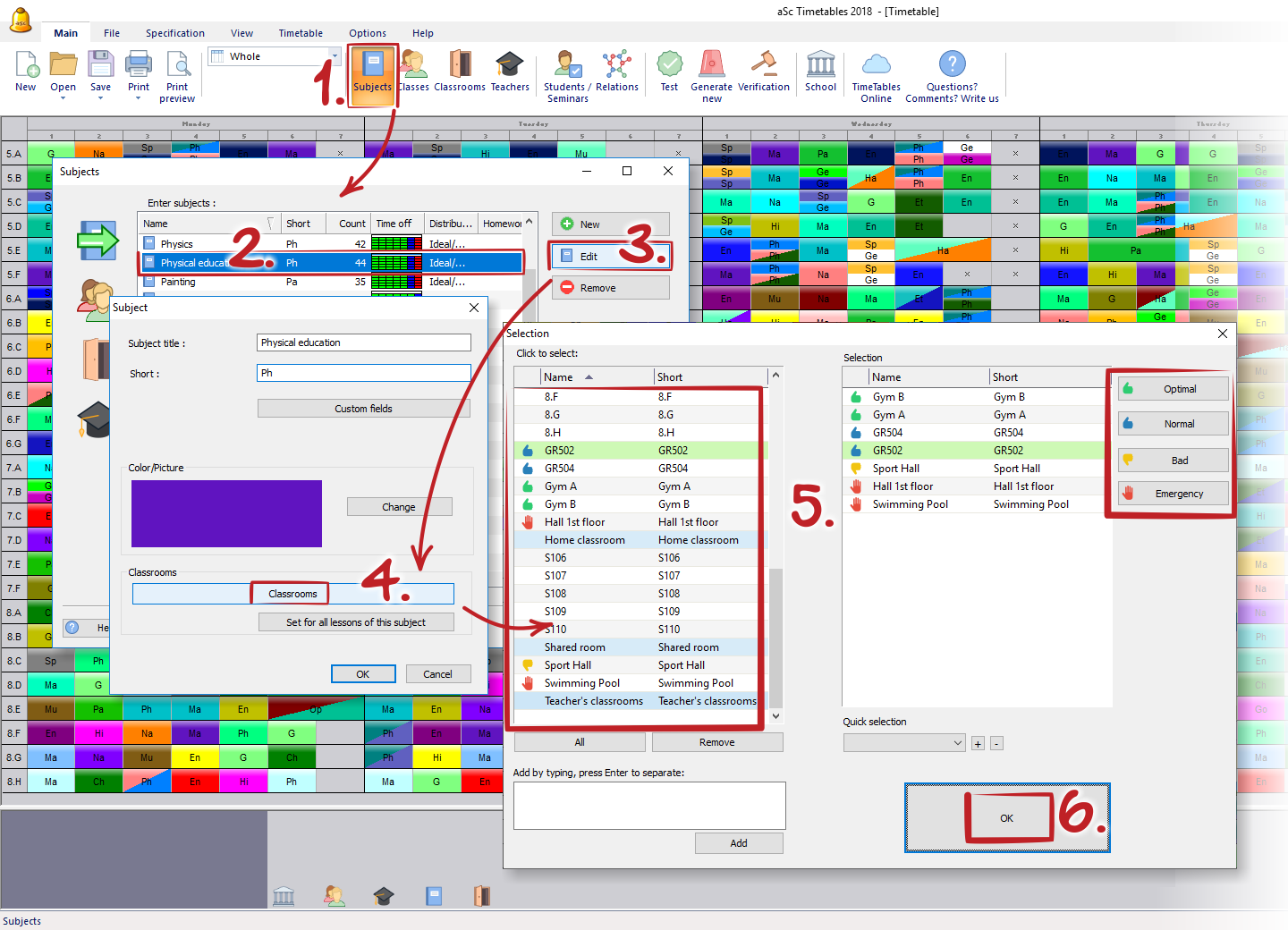
How can I specify default (usual) classrooms for certain subject?
For each subject you can specify that lessons of this subject have to be in certain classroom:
Once you specify this information all newly inputted lessons of this subject will be set to use the specified classrooms:
For existing lessons those with subject classroom checked will be affected. For example if you have PE lesson that has use subject's classrooms checked and you added new Gym classroom to PE then all PE lessons will be allowed to go also into this new room. However if there is some special PE lesson that do not have this checkbox checked it will remain unchecked. For example that special PE lessons was in Swimming pool, so it will remain in swimming pool.
If you want to change the classrooms for already inputted lessons you can use the button "Set for all...", where you can add or completely replace the classroom information for all lessons of this subject.
See also:
How can I specify teachers’ home classrooms?
Qué es un aula compartida? Qué es un aula fija?
Classrooms prioritization
English
Slovenčina
Deutsch
Francais
Polish
Russian
Čeština
Greek
Lithuania
Romanian
Arabic
Português
Indonesian
Croatian
Serbia
Farsi
Hebrew
Mongolian
Bulgarian
Georgia
Azerbaijani
Thai
Turkish
Magyar