Wie trage ich eine Bemerkung zu einer Vertretung ein?
Als Vertretungsplaner*in können Sie zu einer Vertretungsstunde eine Bemerkung hinzufügen. In der Bemerkungsspalte geben Sie weitere Informationen zur Vertretung ein, die auch auf dem Ausdruck oder auf Webseite ausgegeben werden.
Wie Sie eine Bemerkung eingeben, zeigen wir Ihnen in diesem Hilfeartikel.
1. Klicken Sie mit einem Doppelklick auf eine Vertretungsstunde.
2. In dieser Eingabemaske geben Sie nun unter Bemerkung Ihren Informationstext ein.
3. Bestätigen Sie Ihre geplante Vertretung mit Ok.
_____________
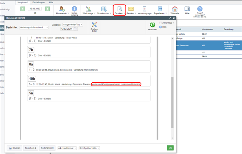
4. Die Bemerkung wird anschließend in den Vertretungsinformationen für Schüler*innen bzw. für Lehrkräfte ausgegeben.
_____________
5. Und auch in der Webseite (falls Sie die Vertretung auf Ihrer EduPage-Webseite eingestellt haben) werden diese Bemerkungen ausgegeben.
Hinweis:
Wenn es sich um interne Notizen zur Vertretungsplanung handelt, die nur für die Vertretungsplaner und nicht für das Kollegium sowie Schüler:innen angezeigt werden soll, können Sie auch in einem separaten Feld Eintragungen vornehmen, die nicht auf den Vertretungsplänen sichtbar sind und auch nicht gedruckt werden: Wie trage ich eine interne Notiz zu einer Vertretung ein?)
See also:
Vertretungsplan – Erstellung einer Bemerkung für einen Tag
English
Slovenčina
España
Francais
Polish
Russian
Čeština
Greek
Lithuania
Romanian
Arabic
Português
Indonesian
Croatian
Serbia
Farsi
Hebrew
Mongolian
Bulgarian
Georgia
Azerbaijani
Thai
Turkish
Magyar